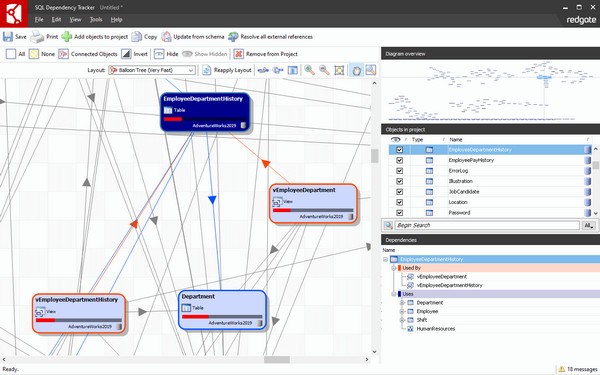
SQL Dependency Tracker(可视化数据库工具)是一款很好用的可视化复杂数据库,通过图形布局来直观的表现每个数据库的关系,探索和记录所有数据库对象依赖项。软件集成了SQL Server Management Studio的相关功能,用户可在对象资源管理器中右键单击来浏览数据库。

功能介绍
1、通过图形化跟踪数据库对象依赖关系,快速了解数据库
2、快速记录用于归档、报告、版本控制和审计的数据库依赖项
3、使用依赖关系图和基于文本的依赖关系检查器快速可视化复杂区域
4、跟踪同一图表和项目中多个相关数据库之间的依赖关系
5、查找不依赖其他对象的潜在孤儿,以帮助清理数据库
6、通过在对象资源管理器中右键单击,从 SSMS 中可视化依赖项
7、搜索、排序和过滤对象
8、包含或隐藏约束、系统对象和文件组依赖项
9、显示对象的源 SQL 脚本
10、自动添加对象时分析更改的影响
11、直接从图表打印或导出为 PDF
12、导出依赖关系的 XML 定义以进行离线处理
13、加载/保存图表作为项目以供离线使用
14、专有依赖引擎,独立于 SQL Server sysdepends 表
怎么下载SQL Dependency Tracker(可视化数据库工具)啊?是高速下载吗?是一款国产软件很想试试啊
感觉还不错,SQL Dependency Tracker(可视化数据库工具)8.0比上个版本要好的多
这个SQL Dependency Tracker(可视化数据库工具)好用不?求用过的朋友介绍下
刚下载SQL Dependency Tracker(可视化数据库工具)时不太会用,不过照着网上的各种教程学习之后,感觉太easy了
SQL Dependency Tracker(可视化数据库工具)3.0.0顺利下载完成,很不错,SQL Dependency Tracker(可视化数据库工具)最新版本就是棒
下栽看看,
感觉比SQL Dependency Tracker(可视化数据库工具)上一个版本好用,简体版共享软件
啊我已经控制不住我自己,SQL Dependency Tracker(可视化数据库工具)太好用了。
SQL Dependency Tracker(可视化数据库工具)1.07 官方版真的很好用哦,虽然我是第一次使用SQL Dependency Tracker(可视化数据库工具),但我已经深深的爱上了你,哈哈哈
哈哈,笑史了